MetalLB Operator 为无法使用云负载均衡服务的本地或裸金属环境提供了 Kubernetes 原生的负载均衡器实现。
它通过为 LoadBalancer 类型的 Service 资源分配外部 IP 地址,并通过二层(ARP/NDP)或三层(BGP)进行地址通告,使这些服务能够正常工作。
该 Operator 自动化管理 MetalLB 组件的生命周期,包括安装、升级和配置同步。
| 术语 | 说明 |
|---|---|
| VIP | 虚拟 IP 地址(VIP)是 MetalLB 为 LoadBalancer 类型的内部路由分配的 IP 地址,为外部流量访问集群内服务提供统一的访问入口。 |
| ARP | 地址解析协议(ARP)用于将网络层的 IP 地址映射到数据链路层的 MAC 地址。 |
| GARP | Gratuitous ARP(GARP)是一种特殊的 ARP 请求,用于通知网络中其他节点某个 IP 地址与 MAC 地址的绑定关系。与普通 ARP 请求不同,GARP 不等待响应,而是主动将信息广播到网络中。 |
| ARP Responder | MetalLB 的一个组件,负责响应 ARP 请求,将 VIP 映射到节点的 MAC 地址。当节点需要与 VIP 通信时,会发送 ARP 请求以获取对应的 MAC 地址。每个可用节点都有一个 ARP Responder 来响应这些请求,将 VIP 映射到该节点的 MAC 地址。 |
| Controller | MetalLB 的一个组件,动态从外部地址池中分配 VIP 用于 LoadBalancer 类型的内部路由。Controller 监听集群中内部路由的创建和删除事件,按需分配或释放 VIP。 |
| Speaker | MetalLB 的一个组件,根据策略或算法决定哪些节点应承载 VIP 并发送 GARP。它确保节点间的负载均衡,当某节点不可用时,其他节点可以接管 VIP 并发送 GARP,从而实现高可用。 |

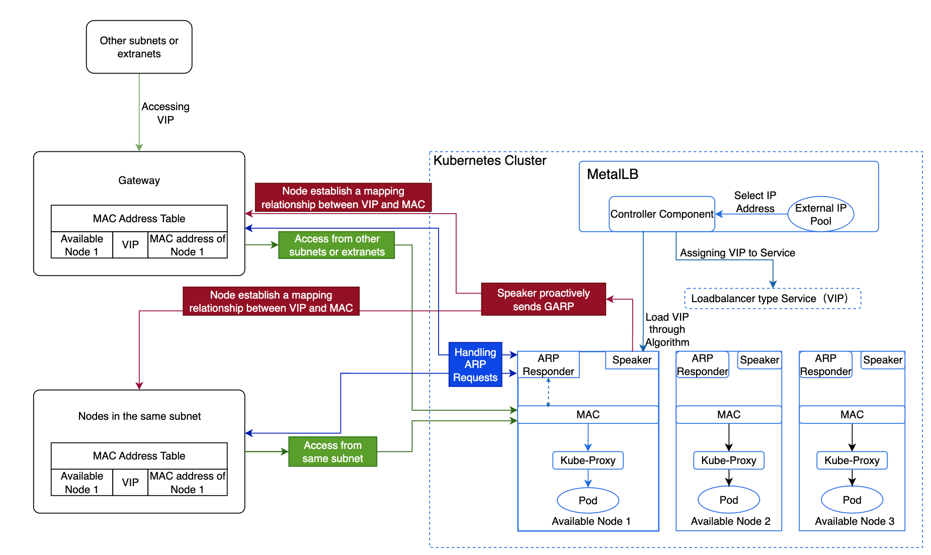
平台默认使用 MetalLB 的 ARP 模式,具体实现流程和原理如下:
MetalLB 的 Controller 组件从外部地址池中选择一个 IP 地址,分配给 LoadBalancer 类型的内部路由作为 VIP。
MetalLB 根据 算法选择一个可用节点作为 leader 托管该 VIP,并转发流量。
该节点上的 Speaker 组件主动发送 GARP,在所有节点间建立 VIP 与 MAC 地址的映射关系。
同一子网内的节点在获知 VIP 与可用节点 MAC 地址的映射后,访问 VIP 时会直接与该节点通信。
不同子网的节点则先将流量路由到其子网的网关,再由网关转发到托管 VIP 的节点。
当该节点发生故障时,MetalLB 会选择另一个 leader 托管 VIP,并发送 GARP 刷新 Service IP 的 MAC 地址,从而保证高可用。
流量到达节点后,Kube-Proxy 将流量转发至对应的 Pod。
给定负载均衡器 IP 的“leader”(即负责通告该 IP 的节点)的选举是无状态的,工作方式如下:
每个 Speaker 收集给定 IP 的潜在通告者列表,考虑活跃的 Speaker、外部流量策略、活跃的 endpoints、节点选择器等因素。
每个 Speaker 执行相同的计算:获取“节点+VIP”元素的哈希排序列表,若自身是列表中的第一个,则负责通告该服务。
这样无需记录哪个 Speaker 负责通告某个 IP。
公式为:外部地址池数量 = ceil(n-vip / n-node),其中 ceil 表示向上取整。
注意:若使用虚拟机,则虚拟机数量 = 外部地址池数量 * n。这里 n 必须大于 2,允许最多一个节点故障。
n-vip:表示 VIP 数量。
n-node:表示单个节点可承载的 VIP 数量。
某公司有 10 个 VIP,每个可用节点可承载 5 个 VIP,允许一个节点故障,如何规划外部地址池数量和可用节点数量?
分析:
需要两个外部地址池和四个可用节点。
每个可用节点最多承载 5 个 VIP,意味着一个外部地址池可容纳 5 个 VIP,10 个 VIP 需要两个外部地址池。
允许一个节点故障意味着每个地址池必须包含一个托管 VIP 的节点和一个备份节点,因此两个外部地址池各需两个可用节点。
MetalLB Operator 安装并管理 metallb.io API 组下的多个 CRD。
这些 CRD 定义了 MetalLB 如何分配和通告 IP 地址。
| CRD | Kind | 作用 |
|---|---|---|
IPAddressPool | IPAddressPool | 定义负载均衡服务可用的 IP 地址池。 |
L2Advertisement | L2Advertisement | 配置如何通过 ARP/NDP(二层)通告地址池中的 IP。 |
BGPPeer | BGPPeer | 定义 MetalLB 用于建立路由会话的 BGP 对等体(三层)。 |
BGPAdvertisement | BGPAdvertisement | 指定通过 BGP 通告哪些 IPAddressPool 及其策略。 |
BFDProfile | BFDProfile | 可选;定义双向转发检测(BFD)参数,用于更快检测 BGP 故障。 |
定义 MetalLB 可分配给 Service.type=LoadBalancer 的 IP 范围。
false 来禁用某个地址池的自动分配。用于二层模式,MetalLB 通过 ARP/NDP 通告 IP。
holdTime / keepaliveTime:BGP 会话的可选定时器。控制如何通过 BGP 通告地址池中的 IP。
用于定义 BGP 对等体的 BFD(双向转发检测)参数。
外部地址的 IP 资源必须满足以下条件:
外部地址池必须与可用节点在二层(L2)互联。
IP 必须可被平台使用,且不能包含物理网络已使用的 IP,如网关 IP。
不能与集群使用的网络重叠,包括 Cluster CIDR、Service CIDR、子网等。
在双栈环境中,确保同一外部地址池中同时存在 IPv4 和 IPv6 地址,且两者数量均大于 0,否则双栈 LoadBalancer 类型的内部路由无法获取外部访问地址。
在 IPv6 环境中,节点的 DNS 必须支持 IPv6,否则 MetalLB 插件无法成功部署。
可通过 Alauda Container Platform Web 控制台的 Cluster Plugin 安装 Operator。
Administrator -> Marketplace -> Cluster PluginMetalLB。⋮,选择 Install。⋮,选择 Uninstall。通过 Alauda Container Platform Web 控制台上传包的方式升级 MetalLB Operator。
Administrator -> Marketplace -> Upload Package了解更多关于 Upload Package 的内容。